撰文:utxo_compiler
随着人工智能和自主系统的飞速发展,数字经济正经历一场范式转移。AI 代理已能独立执行复杂任务,但从数据检索到云资源调用,其核心瓶颈始终在于支付系统——传统金融基础设施依赖人工干预、订阅模型和延迟结算,无法满足机器间实时、高频、微额交易的需求。在这一背景下,Coinbase 推出的 x402 协议应运而生,它通过激活 HTTP 402 状态码,为 AI 代理和 Web 服务提供了自主支付能力。然而,协议的成功离不开底层区块链的支撑。TBC 公链作为基于 UTXO 模型的高性能基础设施,以其低成本、高吞吐量和灵活智能合约能力,成为 x402 协议的理想载体。本文将深入探讨 x402 接入 TBC 公链的协同优势,并描绘其推动自主数字经济发展的愿景。
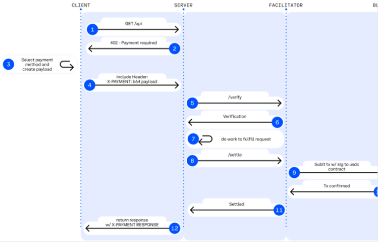
x402 协议的核心创新在于将“支付”这一行为无缝嵌入网络请求层,从而消除传统支付流程中的人工摩擦。其设计哲学基于一个长期被忽视的 HTTP 状态码——402 Payment Required。当 AI 代理或应用程序请求受保护的 API 资源时,服务器可返回 HTTP 402 响应,要求客户端附上支付凭证后方可继续访问。这一机制使得机器能够像人类一样“即用即付”,但无需账户注册、API 密钥管理或订阅绑定。 x402 的支付流程高度标准化:
这一流程不仅适用于 AI 代理,也可服务于人类用户的微支付场景。例如,用户阅读单篇文章或使用单次 API 时,可直接通过钱包确认支付,避免强制订阅。x402 的开放性使其支持多种稳定币(如 USDC)和区块链网络,但当前实现仍受限于底层链的性能与成本。

正如图所示,x402 的支付流程实现了 AI 代理、API 服务与区块链之间的无缝交互。然而,若要充分发挥其潜力,底层公链需具备即时最终性、近乎零的手续费以及高扩展性——而这正是 TBC 公链的核心优势。
TBC 公链是基于 UTXO(未花费交易输出)模型构建的新一代区块链,旨在解决比特币和以太坊在吞吐量、成本及隐私方面的局限。其设计哲学围绕“支付优先”,通过多项技术创新为微支付和机器经济提供底层支持。 UTXO 模型的核心优势 与账户模型不同,UTXO 模型将交易输出视为独立实体,天然支持并行处理。这一特性为支付场景带来三重好处:
性能与成本优化 TBC 通过大区块设计(支持 4GB 区块)和无限扩容机制,将交易确认时间压缩至 200 毫秒内,手续费几乎为零。对比 x402 文档中提到的支付方案,TBC 在结算速度和成本上显著优于以太坊 L1 甚至部分 Layer-2 方案。

智能合约与跨链灵活性 TBC 通过 BVM(Bitcoin Virtual Machine)支持图灵完备的智能合约,同时保留 UTXO 的简洁性。其未来的跨链桥接协议(如基于 HTLC 的原子交换)允许资产在 TBC、比特币和以太坊间自由流动,为 x402 的多链支付愿景提供基础。
将 x402 协议部署于 TBC 公链,可产生“1+1>2”的效应,具体体现在以下维度:
1. 极致低成本的微支付成为现实
x402 的愿景是支持低至 $0.0001 的微支付,但传统区块链的高手续费(如以太坊 L1 的 1–5)使这一目标难以实现。TBC 的超低手续费为微支付提供了经济可行性。例如,AI 代理支付 $0.01 获取 API 数据时,手续费占比仅 1%,而信用卡方案手续费占比可达 30% 以上。这种成本优势将解锁全新商业模式:
2. UTXO 模型与支付流程的深度集成
x402 的支付授权可映射为 TBC 的 UTXO 交易,利用其原生特性增强功能:

如图所示,x402 显著简化了支付流程,而 TBC 的 UTXO 模型可进一步优化其底层结算。例如,AI 代理的连续支付可批量合并为一个 UTXO 交易,减少链上负载。
3. 跨链支付与资产互操作性
x402 协议设计为链无关(chain-agnostic),但多链支付需解决资产转换问题。TBC 的未来跨链桥接能力允许用户用 BTC 支付 x402 请求:
4. 安全与隐私的增强
x402 与 TBC 的结合将催化以下革命性应用:
1. 自主 AI 经济生态
2. 人类用户的微支付革命
3. 去中心化基础设施
技术优势的量化对比

未来,随着 TBC 的隐私计算功能更加成熟,x402 支付可进一步用于敏感数据交易。而 x402 协议本身也可扩展支持更复杂条件支付,与 TBC 的智能合约深度耦合。
x402 协议与 TBC 公链的结合,代表了一场支付范式的根本性变革。x402 通过标准化 HTTP 层的支付交互,为机器经济提供了语言;TBC 则通过 UTXO 模型和高性能底层,为这一语言提供了高效的执行环境。二者协同将实现以下愿景:一个任何 AI 代理、物联网设备或人类用户都能在 200 毫秒内、以低于万分之一美元的成本完成自主交易的数字经济体。这不仅将消灭订阅制的浪费、降低创业门槛,更会催生我们尚未想象的新商业模式。正如互联网的开放协议催生了万维网,x402 与 TBC 的融合或许正是下一代自主互联网的支付层基石。
【免责声明】市场有风险,投资需谨慎。本文不构成投资建议,用户应考虑本文中的任何意见、观点或结论是否符合其特定状况。据此投资,责任自负。
